Denta Pro – компьютерная программа для стоматологических клиник и кабинетов
При приобретении годовой подписки на Beauty Pro у нас мы бесплатно предоставим годовую лицензию на антивирус TrustPort Total Protection.
Внимание, указана условная стоимость программы. Для приобретения программы свяжитесь с нами по контактам, указанным на этой странице.
Denta Pro - это простая и главное удобная в использовании компьютерная программа для организации учета в стоматологической клинике и контроля ее деятельности на всех уровнях.
Преимущества работы с программой Denta Pro:
высокая производительность
информативность карточки пациента (зубные карты, история болезни, план
лечения, рентген снимки зуба, перенесенные болезни)
интуитивно понятный интерфейс
модуль для работы докторов в программе
модуль для работы со страховыми компаниями
После того, как программа будет настроена, а обучение проведено, у Вас или Ваших сотрудников могут появляться дополнительные вопросы по программе и это не проблема. Мы это предусмотрели и запустили отдел поддержки пользователей (Call - centre), для того, что бы каждый наш клиент смог получить ответ специалиста на интересующие его вопросы по программе Denta Pro.
Процесс установки и настройки программы Denta Pro совсем не сложный, но даже небольшие трудозатраты на весь процесс окупят себя с лихвой. Потратив небольшое количество времени вы раз и навсегда получите ряд преимуществ, которых никогда бы не добились ведя учет в ручную:
В разделе "Пациенты" программы Denta Pro Вы можете осуществлять поиск пациента по имени, фамилии, телефонному номеру, а также любым другим данным из карты пациента. Это очень удобно, когда нужно быстро просмотреть, на каких процедурах уже был пациент, у какого врача, его историю болезни, зубную карту, рентген снимки зуба, результаты тестирования пациента (противопоказания), план лечения, какие дополнительные услуги и товары приобретал пациент. Зная о своем пациенте больше, Вы сможете обеспечить качественный сервис и повысить лояльность пациента по отношению к клинике.
Denta Pro позволяет отправлять персональные SMS, учитывать депозитные счета, ввести систему пластиковых клиентские карт, с которых программа сможет считывать информацию о клиенте.
В карте клиента есть такие основные поля (в программе их больше, здесь приводим основные):
ФИО
Фото (из файла, со сканера, с web-камеры)
Контакты - телефон, e-mail
Категория клиента (кроме активных, разовых и бывших можно добавлять любую категорию, например, "VIP", "клиент доктора Анны Антоновой")
День рождения (только день и месяц, или день, месяц и год)
Дата последнего посещения пациента
Депозит
Дисконтная карта
История посещений (все процедуры и товары, даты посещений, у какого врача обслуживаля, сколько было всего посещений, на какую сумму, в течении скольких дней)
Зубная карта
План лечения
Тестирование пациента (противопоказания)
Рентген-снимки зуба
Также программа автоматически сортирует клиентов на 4 типа:
потенциальных - внесен в базу, но еще ничего не покупал в Вашей клинике.
разовых - обслуживался в клинике один раз.
активных - регулярно пользуется услугами Вашей клиники.
бывших - клиент перестал ходить в Вашу клинику (срок, после которого клиент будет считаться бывшим, можно задавать в ручную, например, 1 месяц, 3 месяца, 6 месяцев)
Раздел "Зубные карты" программы Denta Pro позволит вашим врачам и администрации вести историю по каждому отдельно взятому зубу, ставить отметки, какие процедуры проводились на зубе, просматривать, кто из врачей работал с пациентом и делал те или иные манипуляции. Это позволит сократить время на поиск информации для докторов.
Дополнительные возможности раздела "Зубные карты":
взрослые и детские зубные карты
возможность выбора типа прикуса (ортогнатический,прямой, открытый, и др.)
возможность выбора состояния ротовой полости
выбор цвета зубной эмали
возможность оставлять дополнительные примечания по каждому зубу.
Журнал записи в любой клинике - одна из основных рабочих зон администратора.
В разделе расписание программы Denta Pro администратор или сам врач формирует запись, производит расчет клиента, контролирует загруженность клиники и распределяет записи по врачам.
Расписание можно просматривать несколькими способами :
по всем врачам
по одному выбранному врачу
по кабинетам
Также в этом разделе есть каталог всех необходимых рабочих телефонов (врачи, тех. обслуживание, поставщики, сторонние лаборатории), удобный календарь, с помощью которого можем просматривать и формировать запись на будущие дни.
Для обеспечения максимальной скорости и качества обслуживания пациентов предусмотрен быстрый поиск пациента (по имении, фамилии, отчеству, номеру телефона, номеру карты и любым другим данным из личной карточки клиента); программа сама просчитает скидку, если у пациента есть дисконтная карта, или если он попадает под какую либо заранее созданную акцию;
Расписание можно вывести на печать что бы врачи могли посмотреть, когда к ним придет пациент.
А также, при включенном режиме "входа докторов в программу", врачи смогут сами просматривать свое расписание, формировать записи, редактировать зубные карты и информацию о пациентах.
Для удобства записи визуально разделены на четыре типа :
Красные - запись сделана, не подтверждена, не оплачена.
Желтые - запись подтверждена, не оплачена.
Синие - пациент пришел в клинику, ожидает приема.
Зеленые - оплаченные записи.
В разделе "Товары" программы Denta Pro предусмотрены все функции для того, что бы Вы смогли без труда проводить инвентаризации, контролировать расходы препаратов по услугам, просматривать накладные и историю взаимоотношений с Вашими поставщиками.
В этом разделе :
Информация по каждому товару (название, цена закупки, цена продажи, остатки на складах, критическое количество, дополнительная информация товара).
Критическое количество для товара - программа напомнит, когда нужно дозаказать товар, который скоро закончится.
Удобное отображение каталога товаров, простой механизм добавления, редактирования товарных позиций.
Информация о поставщиках (название компании, контактная информация, наличие задолженности перед поставщиком или предоплаты).
Список накладных ( можно просмотреть накладные за любой период - день, неделя, месяц, год; быстрый поиск по номеру, дополнительные фильтры для удобства поиска).
Функционал для складских операций - приход товара, списание, перемещение, возврат поставщику, инвентаризация.
Инвентаризацию можно выполнить нажатием одной кнопки - выводятся все остатки, как поштучно, так и в денежном эквиваленте, расхождение план-факт, информация о приходе, расходе, списании и перемещении товаров.
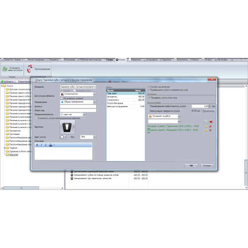
В разделе Услуги программы Denta Pro предусмотрен каталог с предоставляемыми услугами.
Основные преимущества раздела заключаются в простоте добавления и редактирования карточек услуг.
Также мы добавили подраздел "Протезирование", который позволит контролировать Ваши расчеты со сторонними лабораториями, формировать заказы зубных протезов, следить за датами изготовления протезов и многое другое.
Для каждой услуги мы можем задать такие характеристики:
название, продолжительность, цена
указать кабинет, в котором будет оказываться эта услуга
указать требуется ли врачу ассистент для оказания этой услуги
назначить картинку для услуги
установить планируемую себестоимость услуги
установить калькуляцию товаров для этой услуги; каждый раз, когда будем продавать эту услугу, товары входящие в его калькуляционную карту, будут автоматически списываться со склада.
В разделе "Маркетинг" программы Denta Pro Вы найдете все необходимые инструменты для создания дисконтных карт, всевозможных программ лояльности, программ накопления баллов за потраченные деньги, а также сможете создавать акции определяя попадающего под акцию человека максимально разными условиями: возрастом, днем записи, суммой чека, именем, врачём, к которому сделана запись и др. условия.Предусмотрен функционал для создания и контроля использования подарочных сертификатов.
Также в этом разделе Вы найдете информацию о ближайших днях рождениях Ваших пациентов и даже сотрудников, что поможет Вам оставаться в режиме "все знаю - все помню".
А для оповещения пациентов о Ваших акциях и нововведениях мы предусмотрели сервис SMS и Email рассылки, который поможет Вам, не выходя из программы Denta Pro, донести до Ваших пациентов самые интересные и выгодные предложения Вашей клиники.
Основные возможности раздела "Маркетинг":
напоминания о ближайших днях рождения пациентов и сотрудников.
контроль продажи и использования подарочных сертификатов.
создание скидочных карт, накопительных карт, бонусных карт с очень гибким конструктором карты.
модуль SMS и Email рассылки.
функционал для создания скидок и акций.
источники обращений - покажут Вам откуда пациенты узнают о Вашей клинике (реклама в журнале, интернет, совет знакомой и др.).
Подсчет денег - дело сложное, но приятное!
Для того, что бы Вы в любой момент могли отследить все денежные операции по клинике в программе предусмотрен раздел "Касса". Здесь Вы увидите:
сумму в кассе утром, доход клиники, который в удобном формате будет показывать общий доход и отдельно доход от продажи товаров и от продажи услуг, а также расходы клиники за день и все исходящие платежи.
детализация каждой кассовой операции, в которой можно будет посмотреть информацию по чекам, типам операций, имя пациента и врача, оказавшего услугу и сумму предоставленной скидки и конечную стоимость для пациента.
Также из этого раздела мы можем совершить любые операции связанные с движением денежных средств - выплатить сотруднику зарплату, совершить платеж поставщику, внести арендную плату и прочие кассовые операции.
Программа позволяет вести несколько счетов, например:
"Касса" - которая находится у администратора клиники.
"Сейф" - счет для учета денежных средств, которые находятся в сейфе руководителя.
"Безналичный расчет" - позволит фиксировать безналичные операции.
По мере необходимости счета можно добавлять или редактировать.
Для удобства расчета с поставщиками Вы сможете установить курсы валют, для того что бы программа сама подсчитала суммы в накладных, в которых закупочные цены указаны в иностранной валюте.
В разделе Сотрудники программы Denta Pro мы видим основную информацию про наших сотрудников:
ФИО
номер телефона
должность
информацию о контракте
дополнительные сведения (информация о дипломах,семейное положение и прочее)
Также в этом разделе мы можем сформировать рабочий график на будущее время, где в удобной форме можем проставить причину отсутствия, например, отпуск, болезнь, прогул, все будет подсвечено разными цветами и визуально понятно.
Здесь же сможем настроить и зарплату врачей за услуги (% от суммы; % от суммы - себестоимость препаратов, которые входят в услугу; % от суммы - себестоимость планируемая; и другие схемы начисления), зарплату ассистентам, а также премии за продажу для администраторов и врачей, что позволит дополнительно мотивировать Ваших сотрудников продавать сопутствующие товары.
Есть еще одно преимущество ведения учета в программе Denta Pro - теперь Вам не придется тратить целые дни на подсчет заработной платы для Ваших сотрудников. А с учетом того, что разные специалисты работают на разных процентных схемах и могут получать абсолютно разные вознаграждения за разные услуги, то процесс начисления зарплаты может быть и не самым приятным моментом в работе руководителя клиники.
С Denta Pro Вы очень скоро забудете, как много раньше времени уделяли этому процессу. В нашей программе зарплата начисляется автоматически, причем на раз в месяц, не раз в неделю, а сразу же после оплаты пациентом услуги! Установив однажды схему начисления заработной платы для врача - останется только посмотреть, сколько заработал сотрудник и выплатить положенную сумму.
В разделе "Зарплата" :
общая зарплатная ведомость по всем сотрудникам
детализация зарплаты по выбранному сотруднику
возможность импорта таблиц в Excel или вывод печать
регулирование просматриваемого отчетного периода
функционал для премирования и штрафов
Отчётность
Это, наверное, самый интересный раздел программы Denta Pro. Блок аналитических отчетов по всем уровням деятельности клиники, с помощью которых Вы всегда будете в курсе малейших изменений економического климата в Вашей клинике. А это даст Вам возможность вовремя среагировать и принять соответствующие меры.
Все отчеты разбиты на несколько групп :
Движение денежных средств - в эту группу входит ряд финансовых отчетов по доходам, расходам, прибыли клиники.
Отчеты по пациентам - посещения пациентов, анализ ABC, покупки пациентов, средние чеки, возрастные группы.
Отчеты по услугам - продажи услуг, продажи услуг по врачам, продажи услуг по администраторам, рентабельность услуг, рейтинг используемых препаратов для услуг, загрузка врачей и клиники.
Отчеты по товарам - продажи товаров, продажи товаров по врачам, прибыльность товаров, остатки товаров по складам, товары с критическим количеством, планирование закупок, история поставок и оплат.
Отчеты по картам - продажи карт.
Отчеты по сертификатам - продажи сертификатов, использование сертификатов.
Отчеты по зарплате - отчет по выплатам зарплат, детализация зарплат.
Отчеты по корпоративным клиентам и страховым случаям- история расчетов с компаниями.
Отчеты по счетам пациентов - клиенты с депозитами, клиенты с задолженностью.
В этом списке мы привели только самые основные отчеты, всего же их в программе гораздо больше и Вы точно найдете нужную Вам информацию!
Хотим отметить, что мы рассматриваем автоматизацию как комплекс услуг, это фиксированная сумма, дополнительных платежей не потребуется.
В стоимость автоматизации входит:
1. Лицензионная Программа Denta Pro.
2. Помощь персонального менеджера в загрузке данных: включает в себя загрузку Ваших товаров, услуг, пациентов, схем начисления зарплаты, сертификатов, дисконтных карт и акций.
3. Настройка программы под Ваши потребности.
4. Обучение Вас и Ваших сотрудников.
5. Регулярные обновления программы.
6. Call-центр для пользователей программы Denta Pro.










Denta Pro – компьютерная программа для стоматологических клиник и кабинетов
При приобретении годовой подписки на Beauty Pro у нас мы бесплатно предоставим годовую лицензию на антивирус TrustPort Total Protection.
Внимание, указана условная стоимость программы. Для приобретения программы свяжитесь с нами по контактам, указанным на этой странице.
Denta Pro - это простая и главное удобная в использовании компьютерная программа для организации учета в стоматологической клинике и контроля ее деятельности на всех уровнях.
Преимущества работы с программой Denta Pro:
высокая производительность
информативность карточки пациента (зубные карты, история болезни, план
лечения, рентген снимки зуба, перенесенные болезни)
интуитивно понятный интерфейс
модуль для работы докторов в программе
модуль для работы со страховыми компаниями
После того, как программа будет настроена, а обучение проведено, у Вас или Ваших сотрудников могут появляться дополнительные вопросы по программе и это не проблема. Мы это предусмотрели и запустили отдел поддержки пользователей (Call - centre), для того, что бы каждый наш клиент смог получить ответ специалиста на интересующие его вопросы по программе Denta Pro.
Процесс установки и настройки программы Denta Pro совсем не сложный, но даже небольшие трудозатраты на весь процесс окупят себя с лихвой. Потратив небольшое количество времени вы раз и навсегда получите ряд преимуществ, которых никогда бы не добились ведя учет в ручную:
В разделе "Пациенты" программы Denta Pro Вы можете осуществлять поиск пациента по имени, фамилии, телефонному номеру, а также любым другим данным из карты пациента. Это очень удобно, когда нужно быстро просмотреть, на каких процедурах уже был пациент, у какого врача, его историю болезни, зубную карту, рентген снимки зуба, результаты тестирования пациента (противопоказания), план лечения, какие дополнительные услуги и товары приобретал пациент. Зная о своем пациенте больше, Вы сможете обеспечить качественный сервис и повысить лояльность пациента по отношению к клинике.
Denta Pro позволяет отправлять персональные SMS, учитывать депозитные счета, ввести систему пластиковых клиентские карт, с которых программа сможет считывать информацию о клиенте.
В карте клиента есть такие основные поля (в программе их больше, здесь приводим основные):
ФИО
Фото (из файла, со сканера, с web-камеры)
Контакты - телефон, e-mail
Категория клиента (кроме активных, разовых и бывших можно добавлять любую категорию, например, "VIP", "клиент доктора Анны Антоновой")
День рождения (только день и месяц, или день, месяц и год)
Дата последнего посещения пациента
Депозит
Дисконтная карта
История посещений (все процедуры и товары, даты посещений, у какого врача обслуживаля, сколько было всего посещений, на какую сумму, в течении скольких дней)
Зубная карта
План лечения
Тестирование пациента (противопоказания)
Рентген-снимки зуба
Также программа автоматически сортирует клиентов на 4 типа:
потенциальных - внесен в базу, но еще ничего не покупал в Вашей клинике.
разовых - обслуживался в клинике один раз.
активных - регулярно пользуется услугами Вашей клиники.
бывших - клиент перестал ходить в Вашу клинику (срок, после которого клиент будет считаться бывшим, можно задавать в ручную, например, 1 месяц, 3 месяца, 6 месяцев)
Раздел "Зубные карты" программы Denta Pro позволит вашим врачам и администрации вести историю по каждому отдельно взятому зубу, ставить отметки, какие процедуры проводились на зубе, просматривать, кто из врачей работал с пациентом и делал те или иные манипуляции. Это позволит сократить время на поиск информации для докторов.
Дополнительные возможности раздела "Зубные карты":
взрослые и детские зубные карты
возможность выбора типа прикуса (ортогнатический,прямой, открытый, и др.)
возможность выбора состояния ротовой полости
выбор цвета зубной эмали
возможность оставлять дополнительные примечания по каждому зубу.
Журнал записи в любой клинике - одна из основных рабочих зон администратора.
В разделе расписание программы Denta Pro администратор или сам врач формирует запись, производит расчет клиента, контролирует загруженность клиники и распределяет записи по врачам.
Расписание можно просматривать несколькими способами :
по всем врачам
по одному выбранному врачу
по кабинетам
Также в этом разделе есть каталог всех необходимых рабочих телефонов (врачи, тех. обслуживание, поставщики, сторонние лаборатории), удобный календарь, с помощью которого можем просматривать и формировать запись на будущие дни.
Для обеспечения максимальной скорости и качества обслуживания пациентов предусмотрен быстрый поиск пациента (по имении, фамилии, отчеству, номеру телефона, номеру карты и любым другим данным из личной карточки клиента); программа сама просчитает скидку, если у пациента есть дисконтная карта, или если он попадает под какую либо заранее созданную акцию;
Расписание можно вывести на печать что бы врачи могли посмотреть, когда к ним придет пациент.
А также, при включенном режиме "входа докторов в программу", врачи смогут сами просматривать свое расписание, формировать записи, редактировать зубные карты и информацию о пациентах.
Для удобства записи визуально разделены на четыре типа :
Красные - запись сделана, не подтверждена, не оплачена.
Желтые - запись подтверждена, не оплачена.
Синие - пациент пришел в клинику, ожидает приема.
Зеленые - оплаченные записи.
В разделе "Товары" программы Denta Pro предусмотрены все функции для того, что бы Вы смогли без труда проводить инвентаризации, контролировать расходы препаратов по услугам, просматривать накладные и историю взаимоотношений с Вашими поставщиками.
В этом разделе :
Информация по каждому товару (название, цена закупки, цена продажи, остатки на складах, критическое количество, дополнительная информация товара).
Критическое количество для товара - программа напомнит, когда нужно дозаказать товар, который скоро закончится.
Удобное отображение каталога товаров, простой механизм добавления, редактирования товарных позиций.
Информация о поставщиках (название компании, контактная информация, наличие задолженности перед поставщиком или предоплаты).
Список накладных ( можно просмотреть накладные за любой период - день, неделя, месяц, год; быстрый поиск по номеру, дополнительные фильтры для удобства поиска).
Функционал для складских операций - приход товара, списание, перемещение, возврат поставщику, инвентаризация.
Инвентаризацию можно выполнить нажатием одной кнопки - выводятся все остатки, как поштучно, так и в денежном эквиваленте, расхождение план-факт, информация о приходе, расходе, списании и перемещении товаров.
В разделе Услуги программы Denta Pro предусмотрен каталог с предоставляемыми услугами.
Основные преимущества раздела заключаются в простоте добавления и редактирования карточек услуг.
Также мы добавили подраздел "Протезирование", который позволит контролировать Ваши расчеты со сторонними лабораториями, формировать заказы зубных протезов, следить за датами изготовления протезов и многое другое.
Для каждой услуги мы можем задать такие характеристики:
название, продолжительность, цена
указать кабинет, в котором будет оказываться эта услуга
указать требуется ли врачу ассистент для оказания этой услуги
назначить картинку для услуги
установить планируемую себестоимость услуги
установить калькуляцию товаров для этой услуги; каждый раз, когда будем продавать эту услугу, товары входящие в его калькуляционную карту, будут автоматически списываться со склада.
В разделе "Маркетинг" программы Denta Pro Вы найдете все необходимые инструменты для создания дисконтных карт, всевозможных программ лояльности, программ накопления баллов за потраченные деньги, а также сможете создавать акции определяя попадающего под акцию человека максимально разными условиями: возрастом, днем записи, суммой чека, именем, врачём, к которому сделана запись и др. условия.Предусмотрен функционал для создания и контроля использования подарочных сертификатов.
Также в этом разделе Вы найдете информацию о ближайших днях рождениях Ваших пациентов и даже сотрудников, что поможет Вам оставаться в режиме "все знаю - все помню".
А для оповещения пациентов о Ваших акциях и нововведениях мы предусмотрели сервис SMS и Email рассылки, который поможет Вам, не выходя из программы Denta Pro, донести до Ваших пациентов самые интересные и выгодные предложения Вашей клиники.
Основные возможности раздела "Маркетинг":
напоминания о ближайших днях рождения пациентов и сотрудников.
контроль продажи и использования подарочных сертификатов.
создание скидочных карт, накопительных карт, бонусных карт с очень гибким конструктором карты.
модуль SMS и Email рассылки.
функционал для создания скидок и акций.
источники обращений - покажут Вам откуда пациенты узнают о Вашей клинике (реклама в журнале, интернет, совет знакомой и др.).
Подсчет денег - дело сложное, но приятное!
Для того, что бы Вы в любой момент могли отследить все денежные операции по клинике в программе предусмотрен раздел "Касса". Здесь Вы увидите:
сумму в кассе утром, доход клиники, который в удобном формате будет показывать общий доход и отдельно доход от продажи товаров и от продажи услуг, а также расходы клиники за день и все исходящие платежи.
детализация каждой кассовой операции, в которой можно будет посмотреть информацию по чекам, типам операций, имя пациента и врача, оказавшего услугу и сумму предоставленной скидки и конечную стоимость для пациента.
Также из этого раздела мы можем совершить любые операции связанные с движением денежных средств - выплатить сотруднику зарплату, совершить платеж поставщику, внести арендную плату и прочие кассовые операции.
Программа позволяет вести несколько счетов, например:
"Касса" - которая находится у администратора клиники.
"Сейф" - счет для учета денежных средств, которые находятся в сейфе руководителя.
"Безналичный расчет" - позволит фиксировать безналичные операции.
По мере необходимости счета можно добавлять или редактировать.
Для удобства расчета с поставщиками Вы сможете установить курсы валют, для того что бы программа сама подсчитала суммы в накладных, в которых закупочные цены указаны в иностранной валюте.
В разделе Сотрудники программы Denta Pro мы видим основную информацию про наших сотрудников:
ФИО
номер телефона
должность
информацию о контракте
дополнительные сведения (информация о дипломах,семейное положение и прочее)
Также в этом разделе мы можем сформировать рабочий график на будущее время, где в удобной форме можем проставить причину отсутствия, например, отпуск, болезнь, прогул, все будет подсвечено разными цветами и визуально понятно.
Здесь же сможем настроить и зарплату врачей за услуги (% от суммы; % от суммы - себестоимость препаратов, которые входят в услугу; % от суммы - себестоимость планируемая; и другие схемы начисления), зарплату ассистентам, а также премии за продажу для администраторов и врачей, что позволит дополнительно мотивировать Ваших сотрудников продавать сопутствующие товары.
Есть еще одно преимущество ведения учета в программе Denta Pro - теперь Вам не придется тратить целые дни на подсчет заработной платы для Ваших сотрудников. А с учетом того, что разные специалисты работают на разных процентных схемах и могут получать абсолютно разные вознаграждения за разные услуги, то процесс начисления зарплаты может быть и не самым приятным моментом в работе руководителя клиники.
С Denta Pro Вы очень скоро забудете, как много раньше времени уделяли этому процессу. В нашей программе зарплата начисляется автоматически, причем на раз в месяц, не раз в неделю, а сразу же после оплаты пациентом услуги! Установив однажды схему начисления заработной платы для врача - останется только посмотреть, сколько заработал сотрудник и выплатить положенную сумму.
В разделе "Зарплата" :
общая зарплатная ведомость по всем сотрудникам
детализация зарплаты по выбранному сотруднику
возможность импорта таблиц в Excel или вывод печать
регулирование просматриваемого отчетного периода
функционал для премирования и штрафов
Отчётность
Это, наверное, самый интересный раздел программы Denta Pro. Блок аналитических отчетов по всем уровням деятельности клиники, с помощью которых Вы всегда будете в курсе малейших изменений економического климата в Вашей клинике. А это даст Вам возможность вовремя среагировать и принять соответствующие меры.
Все отчеты разбиты на несколько групп :
Движение денежных средств - в эту группу входит ряд финансовых отчетов по доходам, расходам, прибыли клиники.
Отчеты по пациентам - посещения пациентов, анализ ABC, покупки пациентов, средние чеки, возрастные группы.
Отчеты по услугам - продажи услуг, продажи услуг по врачам, продажи услуг по администраторам, рентабельность услуг, рейтинг используемых препаратов для услуг, загрузка врачей и клиники.
Отчеты по товарам - продажи товаров, продажи товаров по врачам, прибыльность товаров, остатки товаров по складам, товары с критическим количеством, планирование закупок, история поставок и оплат.
Отчеты по картам - продажи карт.
Отчеты по сертификатам - продажи сертификатов, использование сертификатов.
Отчеты по зарплате - отчет по выплатам зарплат, детализация зарплат.
Отчеты по корпоративным клиентам и страховым случаям- история расчетов с компаниями.
Отчеты по счетам пациентов - клиенты с депозитами, клиенты с задолженностью.
В этом списке мы привели только самые основные отчеты, всего же их в программе гораздо больше и Вы точно найдете нужную Вам информацию!
Хотим отметить, что мы рассматриваем автоматизацию как комплекс услуг, это фиксированная сумма, дополнительных платежей не потребуется.
В стоимость автоматизации входит:
1. Лицензионная Программа Denta Pro.
2. Помощь персонального менеджера в загрузке данных: включает в себя загрузку Ваших товаров, услуг, пациентов, схем начисления зарплаты, сертификатов, дисконтных карт и акций.
3. Настройка программы под Ваши потребности.
4. Обучение Вас и Ваших сотрудников.
5. Регулярные обновления программы.
6. Call-центр для пользователей программы Denta Pro.









